Home
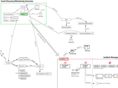
Symantec, ITA/NetProwler Information Architecture - Designed when working for the MAYA Design Group. This diagram was designed to detail the workings of the Symantec products. It details the process flow of the interaction between the user and the software system. The diagram details both actions taken by the user and internal processing by the backend.


Tech RX, T-Rex 1 Information Architecture - Designed when working for Tech RX, an NDCHealth company. This diagram was designed to detail screen and action flow through the T-Rex 1 system. When I began working on the project, the design spec consisted of a large number of poorly correlated requirement specifications. I managed the team in the construction of a simplified screen flow architecture map.


ACS, Employee Self Service Wireframe - Designed when working for Affiliated Computing Services. In order to design webpages more quickly and efficient, before visual design or software coding is completed, we develop a series of wireframes to be used as blueprints. These diagrams can be user tested and changed quickly to devise the base interaction of the system before more time consuming resources are devoted to coding.


VBA, Electronic Form Portal - Designed when working for Vision Benefits of America. This is a second wireframe example for a different project. Similarly, wireframes were developed in the earlier stages of the project as soon as requirement gathering was complete.


VBA, Electronic Form Portal - Designed when working for Vision Benefits of America. Wireframes were converted into visual designs in Adobe Photoshop and turned over to the coding team for conversion into HTML and ColdFusion. This process continued throughout the project in an assembly line process that resulted in an accelerated development process allowing a small team of three developers to work with comparable efficiency to a much larger team.


Helium, Wireless Recon - Designed when working for the Helium Networks. The same software design life-cycle can be applied to both web-based and traditional software design cycles. The Wireless Recon system was designed from the bottom up with the needs of the end user (in this case, wireless network administrators) in mind. Wireless Recon serves as a dashboard interface between the user and proprietary hardware used to survey wireless networks.